Mount / Unmount for USB and .DMG Files
note
See the Least Privilege Manager for Mac: Mount / Unmount Part I video and the Least Privilege Manager for Mac: Mount / Unmount Part II video for an overview of this section.
You might want to manage when USB devices and/or .DMG disk files can be mounted (or unmounted).

You can perform the following functions:
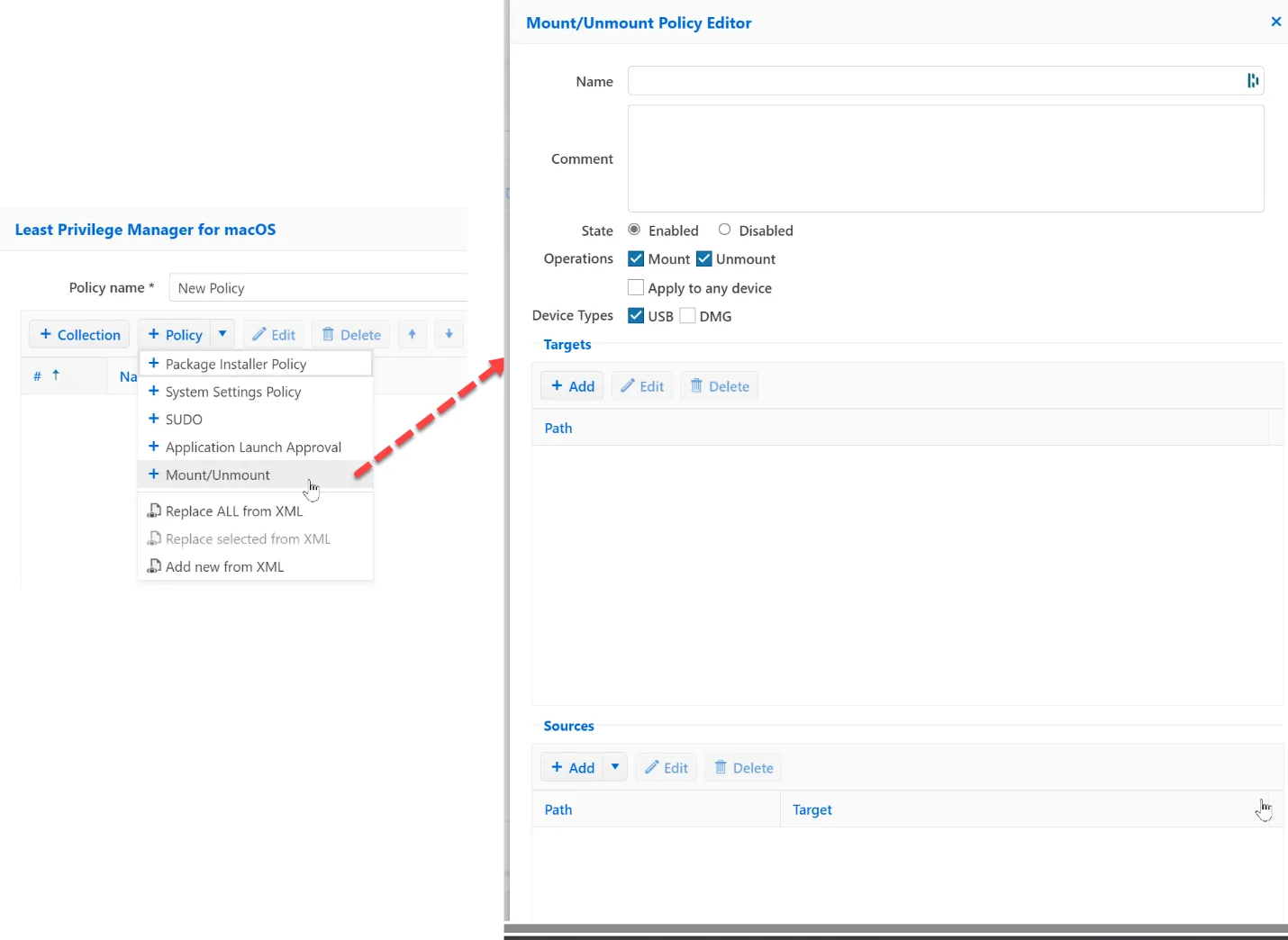
Operations:
- Mount — Operations for mounting USB devices and dmg files
- Unmount — Operations for unmounting/ejecting USB devices and dmg disk images
- Apply to any device — Automatically apply to all USB disk devices and DMG files
Device Types:
- USB — USB disk devices are supported
- DMG — DMG files are supported as mounted devices
Action:
- Deny Execution — Block the specified device type
- Allow Execution —Allow attachment of specified device type
- Elevate — Lets users perform operations with elevated privileges without entering an admin password
Targets:
- Path — Path to DMG file to mount it
- Sources — Mount point defined by the system by USB device name or DMG file name
For a simple demo, let's Block All USB and DMG devices.

The result of trying to attach a new device by USB can be seen here, as PolicyPak has blocked it.
